上门预约服务小程序操作手册目录
程序的接入以及发布流程
1.小程序的购买接入
2.官方小程序后台添加域名设置
3.未来鸟引擎添加公众号
4.小程序绑定公众号模板消息设置方法
5.小程序微信支付的设置
6.小程序发布上线以及体验
多规格使用说明
服务项目多规格使用说明
技师与分销商结算与提现
技师与分销商结算与提现
小程序首页中技师展示设置方法
小程序首页中"技师展示"设置方法
技师在前端(手机端)不显示怎么办。
管理员发单模式详解
退款说明
自定义顶部导航颜色设置方法
小程序客服使用方法
卡密功能使用说明(会员月卡季卡年卡)
模板消息模块下载
小程序更新方法
微信支付商家接收语音通知设置方法
商城功能介绍
电话通知使用说明
入口页面(小程序内部链接)位置
首页装修说明
开启直接预约师傅下单
小程序里关注公众号
尽快上门和预约时间段设置
次卡功能设置说明
师傅服务标签设置方法
未来鸟:企业数字化转型奔腾的力量!
-
+
首页
电话通知使用说明
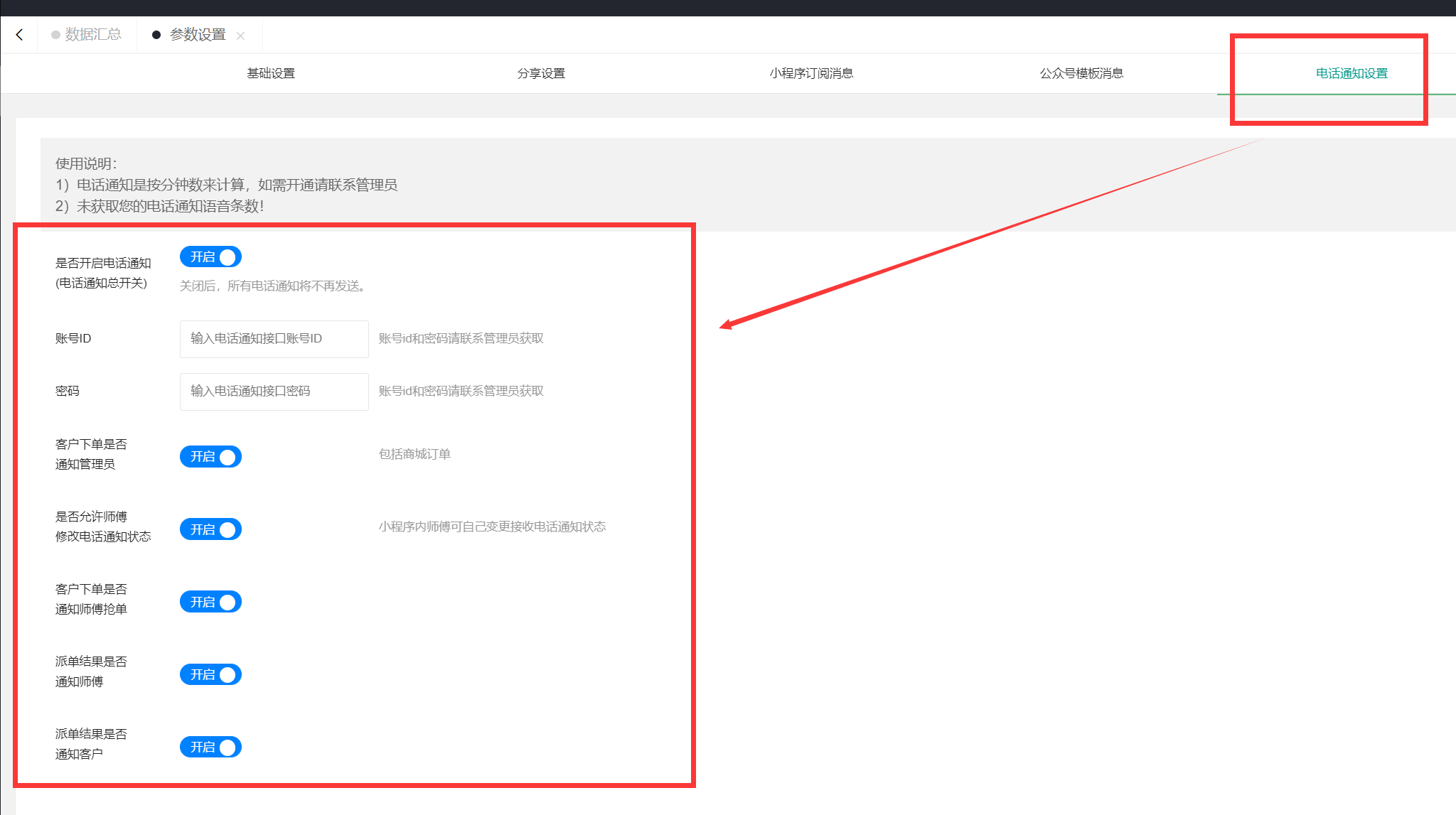
电话通知使用说明 ## 一、 费用说明 电话服务属于增值服务,按每条0.1元收费,按成功率收取,当天失败的条数会在72小时内返回账号。 需要一次性预存500元(5000条),方可开通此功能 (省钱小妙招:可以建议技师,师傅收到系统电话不要接,直接挂掉然后打开小程序直接进行抢单) ## 二、 账号获取 ````asp 1、 购买时请将 公司名称: 联系人姓名: 联系电话: 购买套餐包:5000条, 10000条, 20000条 (续费的请提供账号)发送给客服 ```` 1、 请让师傅和管理员 关闭手机的电话拦截功能 防止号码被拦截  ## 三、 功能开启(默认均为关闭) 1、 参数设置内开启  2、 师傅管理员列表也要开启(需先在参数设置内开启功能)  3、 手机端开启 1) 管理员(有审核权限的可以给技师开启功能) 2) 师傅端(后台开启允许师傅自行修改电话通知状态的话,也可以修改自己的电话通知状态)
未来神鸟
2021年4月17日 11:19
转发
收藏文档
上一篇
下一篇
手机扫码
复制链接
手机扫一扫转发分享
复制链接
Markdown文件
Word文件
PDF文档
PDF文档(打印)
分享
链接
类型
密码
更新密码
有效期
AI